Integrationsn8n Integration
n8n – LinkedIn Actions
Configure n8n nodes for LinkedIn actions automation. Send connection requests, follow users, and message leads in your workflows.
Use these nodes to orchestrate outreach campaigns entirely within n8n.
Follow / Unfollow User

| Field | Type | Required | Description |
|---|---|---|---|
| accountId | string | No | LinkedIn account ID (leave blank to use default). |
| profileId | string | No | LinkedIn profile ID or username. |
| profileUrn | string | No | LinkedIn profile URN alternative. |
| action | options | No | follow or unfollow (default follow). |
Tips
- Leave
accountIdblank to use the primary ConnectSafely account. - Supply either
profileIdorprofileUrn. - Switch the action to
unfollowto clean lists.
Send Message

| Field | Type | Required | Description |
|---|---|---|---|
| accountId | string | No | LinkedIn account ID to send from. |
| recipientProfileId | string | No | Recipient's profile ID. |
| recipientProfileUrn | string | No | Recipient's profile URN. |
| message | string | Yes | Message content. |
| subject | string | No | Subject line (for InMail). |
| messageType | options | No | normal or inmail (default normal). |
Tips
- InMail requires a premium LinkedIn subscription.
- Store message templates in n8n variables for reuse.
Send Connection Request

| Field | Type | Required | Description |
|---|---|---|---|
| accountId | string | No | LinkedIn account ID. |
| profileId | string | No | Target profile ID. |
| profileUrn | string | No | Target profile URN. |
| customMessage | string | No | Optional connection note (max 300 chars). |
Tips
- Personalised messages increase acceptance rates.
- Keep track of who you’ve invited to avoid duplicates.
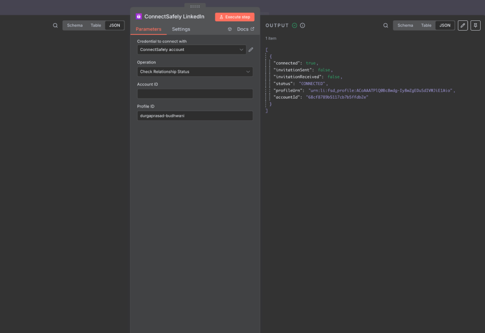
Check Relationship Status

| Field | Type | Required | Description |
|---|---|---|---|
| accountId | string | No | LinkedIn account ID (uses first available if blank). |
| profileId | string | Yes | Profile ID to inspect. |
Tips
- Run this node before sending invites to prevent duplicates.
- Combine with IF nodes to branch workflows based on connection status.
n8n Integration
Install and configure the ConnectSafely community node in n8n for LinkedIn automation. Build powerful self-hosted workflow automations.
n8n – LinkedIn Posts
Configure n8n nodes for LinkedIn post automation. React to posts, add comments, and track engagement in your self-hosted workflows.
