Integrationsn8n Integration
n8n – LinkedIn Organizations
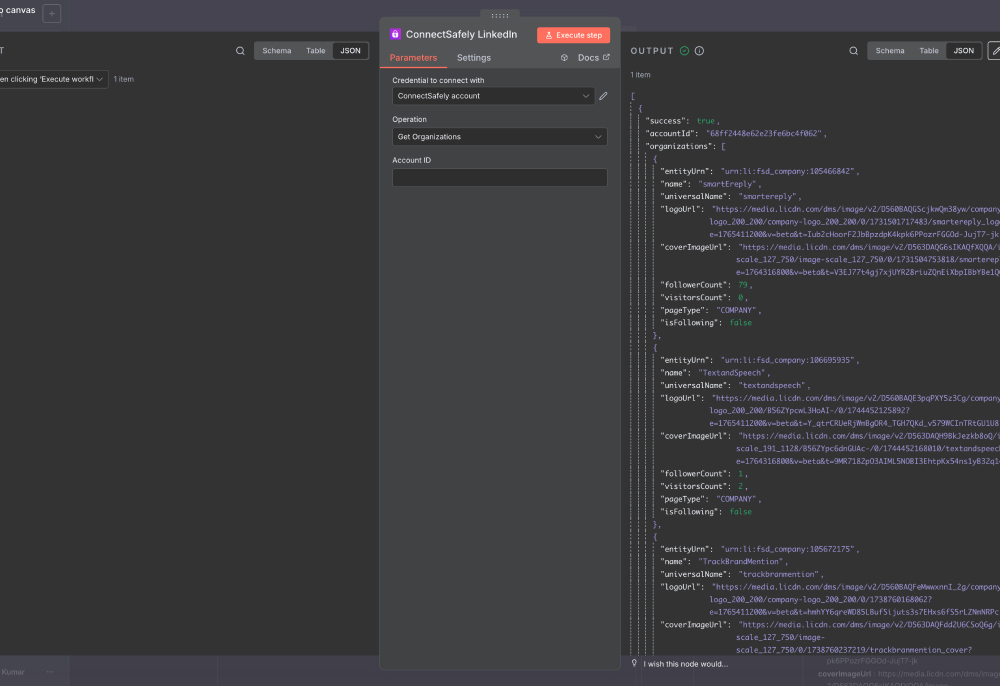
Retrieve LinkedIn organization and company page information in n8n workflows. Access company data for B2B lead enrichment and targeting.
Fetch all LinkedIn organizations and company pages that you manage to identify available company pages for posting and automation.
Get User's LinkedIn Organizations

| Field | Type | Required | Description |
|---|---|---|---|
| accountId | string | No | LinkedIn account ID (uses default if not provided). |
Tips
- Returns all organizations you manage or have access to.
- Includes organization details, metadata, and follower counts.
- Use to identify company pages for posting workflows.
- Helpful for multi-organization automation scenarios.
- Combine with other nodes to automate posting across multiple company pages.
n8n – LinkedIn Profiles
Enrich leads with LinkedIn profile data inside n8n workflows. Automatically add job titles, companies, and contact info to your pipelines.
n8n – LinkedIn Groups
Fetch and manage LinkedIn group members in n8n workflows. Extract member profiles, filter by criteria, and build targeted outreach sequences.
